Architecture Overview#
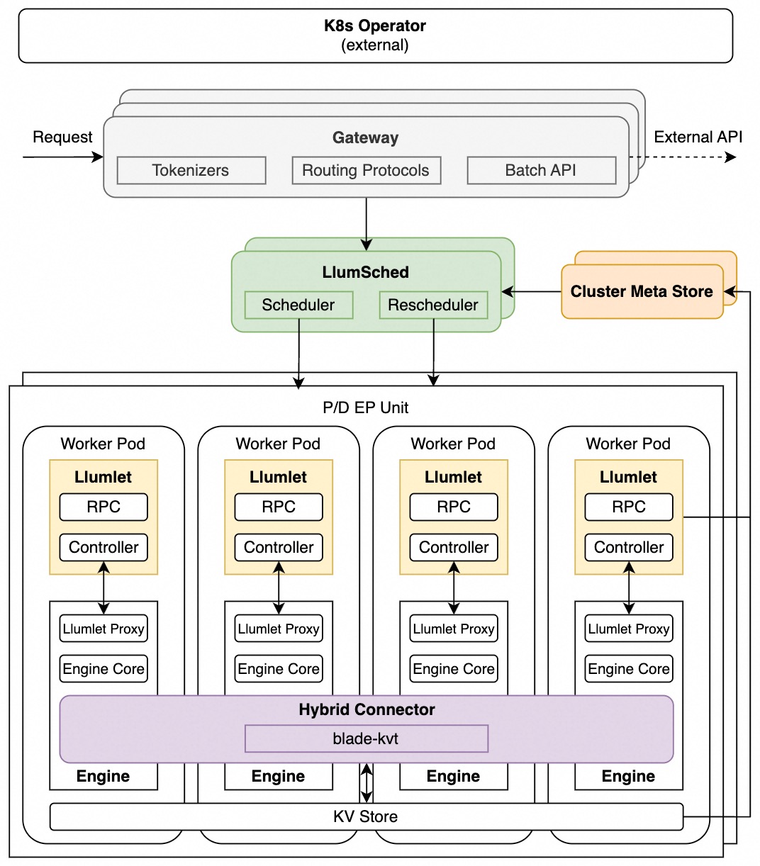
System Diagram#

Components#
1. LlumSched#
LlumSched is the central scheduling component. It operates in two roles:
Scheduler: makes initial routing decisions for incoming requests, selecting the target instance based on scheduling policy and current instance load
Rescheduler: continuously monitors instance status and migrates in-flight requests between instances for multiple purposes, e.g., to rebalance load, to satisfy SLO, to handle engine failures
LlumSched implements a metrics → filters → selectors scheduling pipeline. See Scheduling Policy Framework for details on built-in policies, scheduling modes.
2. Llumlet#
Llumlet is an engine-side agent deployed alongside each inference engine instance. It bridges the global scheduling components and the local inference engine:
Collects engine-internal status directly from the engine
Writes instance status to the Cluster Metadata Store (CMS) for the scheduler to consume
Enables live request migration between instances
Llumlet is deployed only in full mode. See Llumlet and Llumlet Proxy for implementation details.
3. Cluster meta store#
Cluster meta store (CMS) is a shared store for real-time instance status. It serves as the source of truth for the scheduler’s view of the cluster in full mode:
Llumlet writes per-instance status to CMS after each load-change event
The scheduler reads from CMS to build its cluster view before each scheduling decision
CMS is only used in full mode. In lite mode, the scheduler maintains a Local Real-time State (LRS) instead.
4. Engine#
Llumnix integrates with vLLM as the underlying inference engines. In full mode, Llumnix applies patches to the engine to:
Export engine-internal state to Llumlet at load-change events
Support live request migration
5. Gateway#
The Gateway is the entry point for all client requests. Beyond simple request forwarding, it provides LLM-specialized capabilities:
Tokenization: tokenizes prompts to compute token counts for scheduling decisions
Request routing: supports routing protocols for different PD disaggregation schemes
Traffic splitting: distributes traffic across internal and external endpoints by weight or model prefix, with automatic fallback on routing failure
Traffic mirroring: asynchronously mirrors a configurable percentage of requests to a secondary target for shadow testing and traffic capture
Batch inference: supports asynchronous batch processing of large request volumes with result persistence
6. Hybrid Connector#
Hybrid connector (llumnix-kv) serves as a unified control plane for KV cache transfer and storage, mixing multiple paths in one KV connector:
KV transfer: using blade-kvt for high-performance KV cache transfer, for both PD disaggregation and request migration
KV storage: supports offloading KV cache to external storage (e.g., Mooncake)
Key Features#
Beyond its core components, Llumnix provides the following features:
Scheduler + rescheduler architecture for fully dynamic request scheduling
Scheduler for initial routing
Rescheduler for continuous migration
Advanced scheduling policies for modern distributed serving
Extreme load balancing for PD+EP: migration-enhanced DPLB, Predictor-Enhanced Scheduling, SLO-based scheduling
Precise Cache-aware Scheduling
Adaptive PD disaggregation: taming instantaneous P-D load fluctuation
Real-time tracking of instance status for optimal scheduling quality
Lightweight scheduler-engine sync to eliminate information lag — see Instant and Accurate Load and Real-time Instance Status Tracking
Modular, extensible scheduling policy framework for easily implementing and composing new policies — see Schedule Policy Framework
Dual-mode scheduling
Full-mode for max performance with engine participation (white-box)
Lite-mode for engine-transparent deployments (black-box)
LLM-specialized request gateway
Different PD disaggregation fowarding protocols
Traffic Splitting: split traffic across internal and external endpoints by weight or model prefix, with automatic fallback on failure
Traffic Mirror: asynchronously mirror a configurable percentage of requests to a secondary target for shadow testing and traffic capture
Fault tolerance
Fault tolerance for Llumnix components
Engine health monitoring and reactive (re-)scheduling upon engine failures